Fujitsu 建設業向け設計計算支援サービス
GHE-Sモデルを用いた地震応答解析と累積損傷度理論による液状化判定システム
LIQUEUR-JR(リキュール ジェイアール)
<FCENAシリーズ>

特長
- 地震応答解析システム
相似比λを歪みと共に変化させてS字型曲線を表現したGHE-Sモデルを用いた地震応答解析を行います。- 地盤の1次元動的解析(GHE-Sモデル)
GHE-Sモデルは、土の変形特性を忠実に表現することができる非線形全応力モデルです。せん断強度の概念をもった非線形モデルで、ひずみが大きい場合に示すスリップ状のτ−γ曲線を表現できます。
- 地盤の1次元動的解析(GHE-Sモデル)
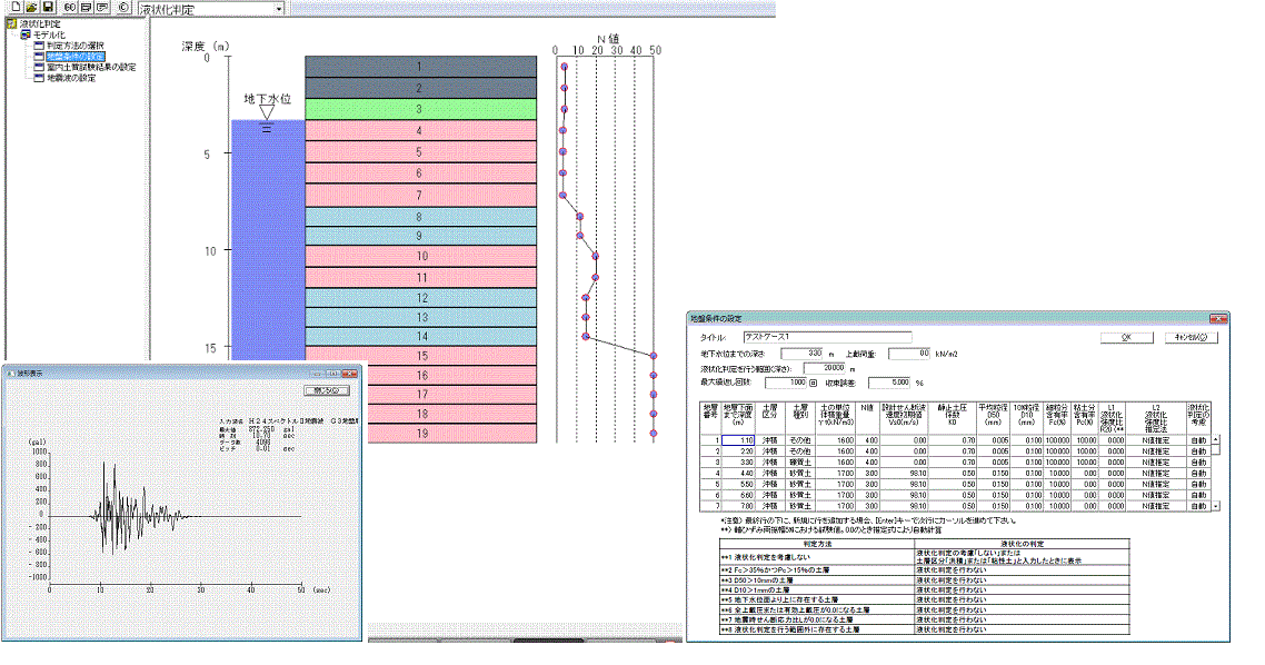
- 液状化判定システム
L1地震動の慣用的な液状化判定方法と、L2地震動に対応した累積損傷度理論に基づく液状化判定を行います。 - 地震応答解析システムと液状化判定システムの連携
地震応答解析で得られた各層の加速度波形を液状化判定に連携できます。 - FCENAシリーズのメリットを最大限に利用
FCENAシリーズの「美しい報告書の出力」、「報告書のブラウザによる参照やWordでの編集を可能にするXML出力」、「ツリービューによる入力項目の一覧表示」など、使いやすい機能を全面的に採用しています。
機能
| 入力地震動 | 「鉄道構造物等設計標準・同解説 耐震設計」で規定している地震波形のほか、ユーザが独自に作成した地震動を使用可能
| |
|---|---|---|
| 地震応答解析 | 鉄道構造物等設計標準・同解説 耐震設計(平成24年9月)に準拠 | 標準パラメータの自動設定 |
| レイリー減衰の算出 | 固定値解析によりレイリー減衰を容易に設定 | |
| LIQUEURの地震応答解析とのデータ連携 |
| |
| 液状化判定 | 鉄道構造物等設計標準・同解説 耐震設計(平成24年9月)に準拠 | 液状化抵抗率FLによる液状化判定、液状化指数PLの算出、液状化による土質諸定数の低減係数DEの算出 |
| 動的せん断強度比〜繰り返し回数の関係 | 室内土質試験結果を使用可能、N値より推定可能 | |
| 固有周期の自動算定 | 入力された地盤の条件より自動的に固有周期を算定し、対応する地盤種別を表示 | |
動作環境
| ハードウェア | Windows 11が稼動するパソコン |
|---|---|
| 出力装置 | Windowsドライバが提供されているプリンタ/プロッタ |
| 適応OS | Windows 11 ※日本語版OSのみ対応 |
| メモリ | 4GB以上(推奨:12GB以上) |
価格
| システム名 | 標準販売価格(税別) |
|---|---|
| LIQUEUR-JR サポート費 | 500,000円 75,000円/年 |
お客様サポート
有償サポートについて
- レベルアップ製品のご提供
- レベルアップ製品のご提供(操作性改善、一部機能アップ等のご提供)
- Q&Aサポート
- 製品の仕様、利用方法、運用環境等に関する質問へのメール回答
- サポート時間について
- 9時30分~12時、13時~17時(平日)
(土日・祝日・年末年始等の弊社休業日は時間外とさせていただきます。)
- 9時30分~12時、13時~17時(平日)














